برنامج Classroom Spy Pro v5.4.7: الحل الأمثل لإدارة الفصول الدراسية
الإبلاغ عن هذا البرنامج
وصف
برنامج Classroom Spy Pro v5.4.7 Full version
في عالم التعليم المتسارع، أصبحت الحاجة ملحة لأدوات تكنولوجية تساعد المعلمين على إدارة بيئة التعلم بفعالية. ومن بين هذه الأدوات، يبرز برنامج Classroom Spy Pro v5.4.7 كحل مبتكر وشامل يهدف إلى الارتقاء بمستوى إدارة الفصول الدراسية. يتيح هذا البرنامج للمعلمين مراقبة نشاط الطلاب على أجهزة الكمبيوتر الخاصة بهم عن بعد، مما يعزز الانضباط ويزيد من تركيز الطلاب على المهام التعليمية.
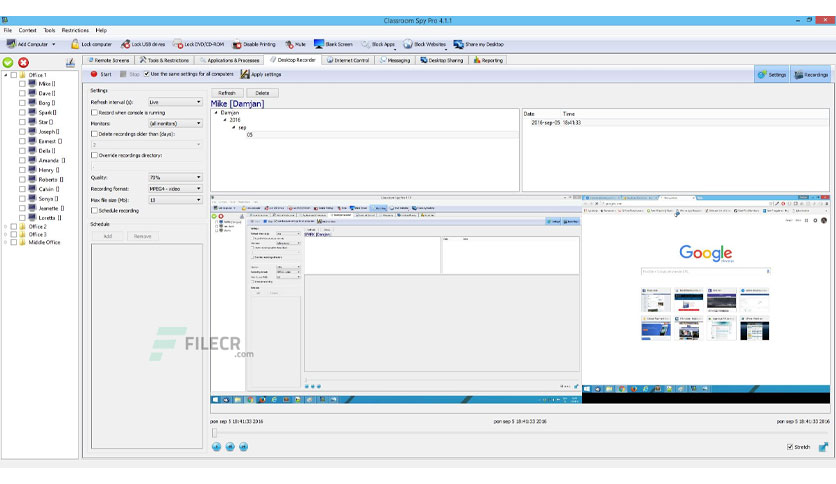
مراقبة شاملة لبيئة التعلم
يتيح لك برنامج Classroom Spy Pro v5.4.7 رؤية ما يفعله كل طالب في الفصل الدراسي دون الحاجة إلى التحرك من مقعدك. من خلال عرض صور حية لشاشات الطلاب، يمكن للمعلم الحصول على نظرة شاملة فورية على مدى انخراط كل طالب في الدرس. علاوة على ذلك، يتميز البرنامج بقدرته على تنظيم أجهزة الكمبيوتر في مجموعات، مما يسهل إدارة الفصول الكبيرة أو المعامل المتخصصة.
إمكانيات تحكم متقدمة
لا يقتصر دور برنامج Classroom Spy Pro v5.4.7 على المراقبة فحسب، بل يمنح المعلم القدرة على التحكم الكامل في أجهزة الطلاب. يمكنك، على سبيل المثال، التحكم في مؤشر الفأرة ولوحة المفاتيح عن بعد، مما يتيح لك تقديم المساعدة المباشرة أو إجراء التعديلات اللازمة على جهاز الطالب. بالإضافة إلى ذلك، يمكن تسجيل نشاط الطلاب على هيئة ملفات فيديو بصيغة MPG4، مما يوفر وسيلة لتوثيق العمل أو لمراجعة الأداء لاحقًا.
تعزيز الإنتاجية وتقليل المشتتات
يدرك برنامج Classroom Spy Pro v5.4.7 أهمية التركيز في بيئة التعلم، ولذلك يقدم مجموعة من الأدوات التي تساعد في تقليل المشتتات. يمكنك حظر استخدام الإنترنت بشكل كامل أو جزئي، أو منع تشغيل تطبيقات معينة قد تشتت انتباه الطلاب عن الدرس. علاوة على ذلك، يمتلك البرنامج القدرة على كتم صوت أجهزة الطلاب، أو التحكم في مستوى الصوت، بالإضافة إلى تعطيل الطباعة أو منع استخدام اختصار Ctrl+Alt+Del لضمان سير العمل بسلاسة.






المتطلبات والتوافق
لضمان تجربة سلسة، يتطلب برنامج Classroom Spy Pro v5.4.7 نظام تشغيل ويندوز، بما في ذلك ويندوز 11، ويندوز 10، ويندوز 8.1، وويندوز 7. أما بالنسبة لمتطلبات الذاكرة، فهو يحتاج إلى 2 جيجابايت من ذاكرة الوصول العشوائي، مع توصية بـ 4 جيجابايت للحصول على أفضل أداء. ويحتاج البرنامج إلى 200 ميجابايت من المساحة الحرة على القرص الصلب. إن هذا التوافق الواسع يجعله خيارًا ممتازًا لمعظم المؤسسات التعليمية. بالإضافة إلى ذلك، فإن أدوات إدارة الأنظمة والشبكات مثل برنامج LanSweeper 11.4.1.4 يمكن أن تكون مكملة ممتازة لإدارة بيئة تكنولوجيا المعلومات في المدارس، مما يضمن تشغيل جميع الأجهزة بكفاءة.من يستفيد من هذا البرنامج؟
يستفيد المعلمون في جميع المراحل التعليمية، ومديرو المعامل، ومشرفو تكنولوجيا المعلومات في المدارس والجامعات من هذا البرنامج بشكل كبير.
ما فائدة برنامج Classroom Spy Pro v5.4.7؟
يقدم البرنامج فائدة رئيسية في تحسين إدارة الفصول الدراسية، وزيادة تركيز الطلاب، وتوفير أدوات فعالة للمراقبة والتحكم عن بعد.
كيف يعمل البرنامج؟
يقوم البرنامج بإنشاء اتصال بين أجهزة المعلم وأجهزة الطلاب، مما يسمح ببث مباشر لشاشات الطلاب، والتحكم بها، وحظر تطبيقات أو مواقع ويب محددة.
هل البرنامج مجاني؟
البرنامج يأتي بترخيص كامل، مما يعني أنه يوفر جميع الميزات المتقدمة دون قيود.
ما هي متطلبات تشغيل البرنامج؟
يتطلب البرنامج نظام تشغيل ويندوز، 2 جيجابايت من ذاكرة الوصول العشوائي (4 جيجابايت موصى بها)، و 200 ميجابايت من مساحة القرص الصلب.
كلمة المرور لفك الضغط: hdegy.net









